English
Menu

VxWorks6.7板级支持包

OBT-BSP-VxWorks6.7是支持单核/多核处理器SoC芯片S698系列的VxWorks操作系统板级支持包(即BSP),支持VxWorks 6.7。可实现目标系统的系统引导和设备驱动两大功能;OBT-BSP-VxWorks6.7既包含SPARC V8内核通用板级支持包,还提供S698系列单核/多核SoC芯片中常见片内外设的VxWorks6.7驱动程序。

   产品描述

 

OBT-BSP-VxWorks6.7是支持单核/多核处理器SoC芯片S698系列的VxWorks操作系统板级支持包(即BSP),支持VxWorks 6.7。可实现目标系统的系统引导和设备驱动两大功能;OBT-BSP-VxWorks6.7既包含SPARC V8内核通用板级支持包,还提供S698系列单核/多核SoC芯片中常见片内外设的VxWorks6.7驱动程序。

 

   产品特性

 

支持LinuxWindows两种HOST平台;

支持Workbench3.1集成开发环境;

支持多核处理器SOC芯片S698PM

支持四核处理器SOC芯片S698P4

支持单核处理器SOC芯片S698-TS698-MIL等;

支持其它厂商的SPARC V8架构单核、多核处理器芯片;

根据不同的处理器进行了封装,选择处理器后对应驱动程序组件自动加载;

提供处理器SOC芯片S698系列常见片内外设驱动程序,包括:SPACEWIRE1553BARINC429CANI2CUARTETHERNETSPITIMERIRQCTRL等;

片内外设驱动程序的参数在Workbench开发环境中可配置,如波特率、设备地址等;

提供驱动调用接口说明,对函数接口的定义和调用方法进行了详细描述;

提供示例应用程序,引导用户便利地进行开发;

支持VxBus设备驱动框架;

支持ROMFS文件系统;

支持WDB调试组件。

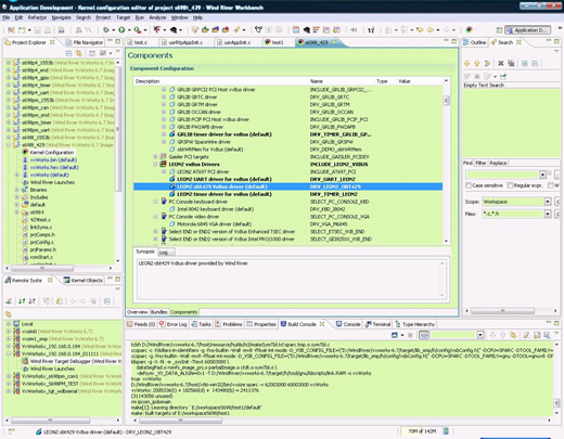
http://www.myorbita.net:9000/UpLoadFiles/image/2014052219584641.jpg 

(OBT-BSP-VxWorks6.7WorkBench环境下的编译配置界面)

 

   产品列表

 

#

产品编号

说 明

备注

1

 OBT-BSP-VxWorks6.7  

 S698系列芯片VxWorks6.7板级支持包

 / 

 



4Mb 8Mb 16Mb 32Mb

  • Part Number Configuration Voltage Clock Rate / Access time Package Temperature SCD#
    暂无记录
  • Part Number Configuration Voltage Clock Rate / Access time Package Temperature SCD#
    暂无记录
  • Part Number Configuration Voltage Clock Rate / Access time Package Temperature SCD#
    暂无记录
  • Part Number Configuration Voltage Clock Rate / Access time Package Temperature SCD#
    暂无记录

官方微信
公众号

卫星大数据
微信公众号

TOP